Claude Codeで要件定義からアプリを作成してみる(要件定義編)

Claude Codeの書籍を読みながらAI駆動開発を実際に試してみました。
APIキーを使い、リアルな金額感も知りたいと思ってます。

目次

事前準備

環境

  • Windows11
  • VS Code
  • Claude Codeインストール済み
  • APIキー使用
  • モデルはSonnet 4.5

開始前のクレジット残高

こんな感じです

開始前のClaude Codeクレジット残高

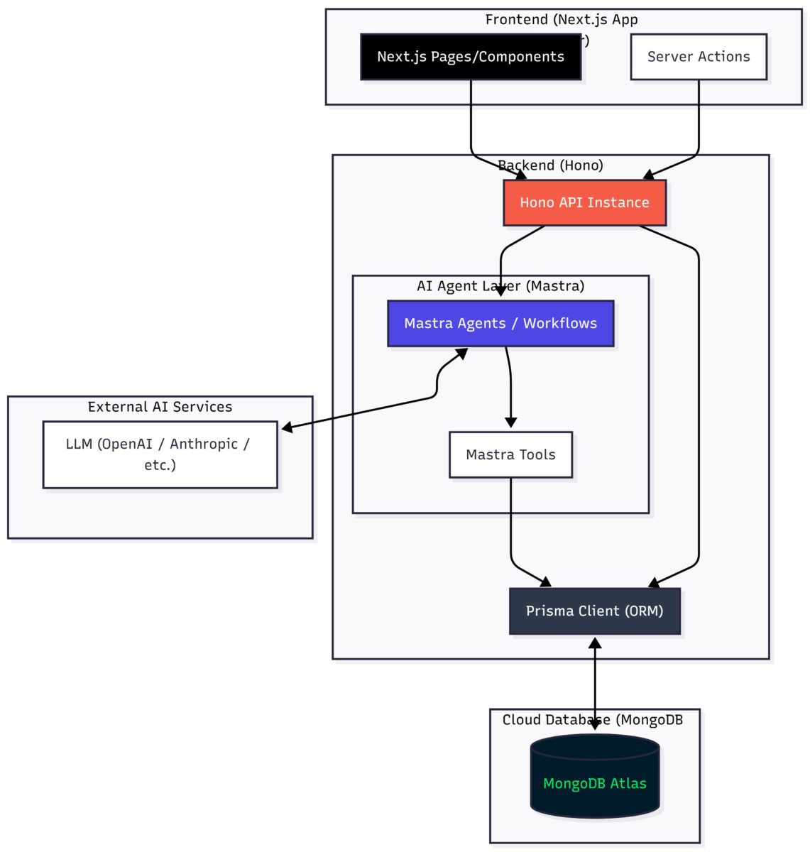
想定アーキテクチャ

想定するアーキテクチャ
コンポーネント採用技術役割と選定理由
フロントエンドNext.js (App Router)高速な描画とSEO、最新のReact機能を活用したユーザーインターフェースを提供。
APIフレームワークHono.jsNext.js API Routes内で動作する軽量・高速なAPI。型安全な開発体験(RPCモード)を提供。
AIエージェントMastraAIエージェントのワークフロー管理、ツール実行、長期記憶などを一元管理する司令塔。
ORMPrisma.jsMongoDB Atlasへの型安全なアクセス。AIエージェントが使用するデータの読み書きを担当。
データベースMongoDB Atlasスキーマレスなドキュメント型DB。AIの非構造化データやベクトルデータの保存に最適。

要件定義

質問に回答してCLAUDE.mdを作成してもらう

AIチャットボットを作りたいです。仕様書を一緒に作りたいので必要な情報を質問してもらえますか?最後にC    
LAUDE.mdファイルを出力します。

続けて

>  1. このAIチャットボットの主な目的や用途は何ですか?
- 汎用会話ボット

>  2. どのAI APIを使用する予定ですか?
- Claude API

>  3. 技術スタック(フロントエンド・バックエンド)の希望はありますか?
- フロントエンドとバックエンドはNext.jsのApp RouterとHono+Prisma.js
- AIエージェントフレームワークはMastra
- データベースはAtlasというMongoDBのサービスで

>  4. 必要な機能を教えてください(複数選択可):
- シンプルなチャット機能
- 会話履歴の保存
- 複数の会話スレッド管理
- リアルタイムにストリーミング応答
- ユーザー認証は不要
Claude Codeの返信

> 5. UIデザインやスタイリングについて:
- TailwindCSSを使用しますか?
使用する

- UIコンポーネントライブラリ(shadcn/ui、Radix UI、MUIなど)は使用しますか?
使用しません

> 6. 会話スレッドの管理について:
- サイドバーで会話一覧を表示する形式ですか?(ChatGPT風)
はい

- 会話のタイトルは自動生成しますか、それとも手動入力ですか?
自動生成

> 7. ストリーミング応答について:
- Server-Sent Events (SSE) を使用する予定ですか?
はい
- それともWebSocketsを使用しますか?
使用しません

> 8. データの永続化について:
- ユーザー認証が不要とのことですが、ブラウザごとに会話を識別する仕組み(例:ローカルストレージのUUIDなど)は必要ですか?
はい

- それとも完全に匿名で、複数デバイス間での同期は不要ですか?
完全匿名、複数デバイス間の同期は不要

> 9. その他の要件:
- 会話のエクスポート機能(JSONやMarkdown形式でダウンロード)は必要ですか?
不要

- 会話の削除機能は必要ですか?
はい

- レスポンシブデザイン(モバイル対応)は必要ですか?
はい

あと、デプロイ先はGoogle CloudのCloud Runを使いたいです

デプロイ先を追記してみました。

Cloud Codeの返答

進んでます。いい感じなのかな?

Claude Codeの返答

CLAUDE.md出来ました!(長いので中略入れてます)

# AI チャットボット プロジェクト仕様書

## 1. プロジェクト概要

### 1.1 目的
Claude API を使用した汎用会話型 AI チャットボットの開発

### 1.2 主要な特徴
- リアルタイムストリーミング応答によるスムーズな会話体験
- 複数の会話スレッドを並行管理
- ブラウザベースの匿名利用(認証不要)
- ChatGPT風のモダンなUI/UX
- モバイル対応のレスポンシブデザイン

---

## 2. 技術スタック

### 2.1 フロントエンド
(略)

### 2.2 バックエンド
(略)

### 2.3 データベース
(略)

## 3. システムアーキテクチャ

### 3.1 全体構成
(略)

### 3.2 データフロー

#### 3.2.1 新規メッセージ送信時
(略)

#### 3.2.2 会話スレッド取得時
(略)

## 4. 機能要件

### 4.1 必須機能

#### 4.1.1 チャット機能
(略)

#### 4.1.2 会話スレッド管理
(略)

#### 4.1.3 データ永続化
(略)

#### 4.1.4 UI/UX
(略)

### 4.2 非機能要件

#### 4.2.1 パフォーマンス
(略)

#### 4.2.2 セキュリティ
(略)

#### 4.2.3 スケーラビリティ
(略)

---

## 5. データモデル設計

### 5.1 Prisma スキーマ
(略)

---

## 6. API 設計

### 6.1 エンドポイント一覧

#### 6.1.1 会話スレッド API
(略)

#### 6.1.2 メッセージ API
(略)

### 6.2 エラーハンドリング
(略)

---

## 7. フロントエンド設計

### 7.1 ディレクトリ構造
(略)

### 7.2 主要コンポーネント

#### 7.2.1 レイアウト構成
(略)

#### 7.2.2 状態管理
(略)

### 7.3 レスポンシブデザイン
(略)

---

## 8. バックエンド設計

### 8.1 ディレクトリ構造
(略)

### 8.2 Mastra 設定例
(略)

### 8.3 SSE ストリーミング実装
(略)

---

## 9. デプロイメント設計

### 9.1 Google Cloud Run 設定

#### 9.1.1 Dockerfile
(略)

#### 9.1.2 Cloud Run デプロイコマンド
(略)

### 9.2 環境変数
(略)

### 9.3 CI/CD パイプライン(Cloud Build)
(略)

## 10. 開発手順

### 10.1 セットアップ
(略)

### 10.2 開発の流れ
(略)

### 10.3 開発コマンド
(略)

## 11. 追加の推奨事項

### 11.1 セキュリティ
(略)

### 11.2 監視とロギング
(略)

### 11.3 今後の拡張案
(略)

## 12. 参考リソース

### ドキュメント
- [Next.js App Router](https://nextjs.org/docs/app)
- [Hono Documentation](https://hono.dev/)
- [Prisma MongoDB](https://www.prisma.io/docs/concepts/database-connectors/mongodb)
- [Mastra Documentation](https://mastra.ai/docs)
- [Claude API Reference](https://docs.anthropic.com/claude/reference)
- [Google Cloud Run](https://cloud.google.com/run/docs)

### チュートリアル
- SSE with Next.js: Server-Sent Events implementation
- Prisma with MongoDB Atlas: Getting started guide
- Deploying Next.js to Cloud Run: Step-by-step guide

---

## 変更履歴

| 日付 | バージョン | 変更内容 |
|------|-----------|---------|
| 2025-01-02 | 1.0.0 | 初版作成 |

---

**作成日**: 2025-01-02
**作成者**: Claude (AI Assistant)
**プロジェクト名**: AI Chatbot with Claude API

全800行。これを一瞬で。

すごい。

要件定義完了時のクレジット残高

71円弱。

正直、もっといってるかとドキドキしてました笑

まとめ

Claude Codeを用いて質問をしてもらいながら回答することで、全800行のCLAUDE.mdが出来るとは思っていませんでした。

実装サンプルや図も書いてくれています。

次回、実装を任せていきますが、ここまで要件定義が具体的であれば期待できそうです。

目次